Standardowe parametry wynikające z cech geometrycznych elementów budynku lub identyfikacyjne takie jak ID elementu w wielu sytuacjach nie są wystarczające do przechowywania wszystkich niezbędnych informacji. Jest to istotne zwłaszcza w dużych inwestycjach i złożonych wymaganiach zamawiającego (EIR).
ARCHICAD wykorzystuje wysoko wydajny system Właściwości, który umożliwia tworzenie zaawansowanej struktury cech elementów budynku. Wartości Właściwości mogą być generowane na bazie innych Właściwości lub parametrów poprzez zastosowanie Wyrażeń wykorzystujących różne funkcje i działania. Właściwości mogą być wykorzystywane w zestawieniach, autotekstach, etykietach oraz eksportowane do zewnętrznych programów. Szczególnym przypadkiem jest możliwość eksportu do programu Excel, zmiana poszczególnych wartości a następnie ich ponowne zaimportowanie do wybranych Właściwości. Więcej na temat zestawień interaktywnych dowiesz się z artykułu „Zestawienia interaktywne”.
Ilustracja poniżej przedstawia Właściwości zaznaczonej ściany. W punkcie 1 zaznaczona jest prawidłowa klasyfikacja elementu. W punkcie 2 przykładowa grupa Właściwości opisujących parametry przegrody budynku.

Klasyfikacja elementów modelu
Poszczególne Właściwości są przypisywane do elementów budynku na podstawie ich Klasyfikacji. Chcąc skutecznie zarządzać Właściwościami należy prawidłowo zdefiniować klasyfikację odpowiednich elementów budynku. Dzięki zastosowaniu klasyfikacji współpraca BIM może przebiegać sprawnie i efektywnie. Poszczególne właściwości przypisywane są zgodnie z funkcją (klasą) elementu a nie narzędziem jakim został utworzony.
Klasyfikacja umożliwia uszczegółowienie funkcji elementu – np. poziome elementy tworzone narzędziem Strop mogą być klasyfikowane jako: stropy, płyty fundamentowe, okładziny lub sufity podwieszone. Elementy należące do otoczenia i niebędące częścią budynku powinny być klasyfikowane jako: Element bryłowy > Geometria otoczenia. Prawidłowa klasyfikacja umożliwia poprawny zapis poszczególnych elementów modelu do pliku IFC zgodnie z ich funkcją w budynku.
Właściwości elementów są przypisywane do poszczególnych klas. Ma to na celu zapewnienie odpowiedniego zróżnicowania parametrów w zależności od funkcji danego elementu. Tak jak nie wszystkie poziome elementy budynku tworzone przy pomocy narzędzia Strop są stropami tak konieczne jest przypisanie, do każdego z nich innych Właściwości np. sufit podwieszony nie musi mieć przypisanej Właściwości zawierającej wartość współczynnika U.
Nieprawidłowa klasyfikacja lub jej brak to główny powód błędów w udostępnianych plikach IFC. Należy na to zwłaszcza zwrócić uwagę zwłaszcza w przypadku łączenia modeli w różnych wersjach ARCHICADa (np. kopiuj/wklej).
Menedżer Właściwości
Poszczególne Właściwości są przypisywane do elementów budynku na podstawie ich Klasyfikacji. Chcąc skutecznie zarządzać Właściwościami należy prawidłowo zdefiniować klasyfikację odpowiednich elementów budynku. Dzięki zastosowaniu klasyfikacji współpraca BIM może przebiegać sprawnie i efektywnie. Poszczególne właściwości przypisywane są zgodnie z funkcją (klasą) elementu a nie narzędziem jakim został utworzony.
Klasyfikacja umożliwia uszczegółowienie funkcji elementu – np. poziome elementy tworzone narzędziem Strop mogą być klasyfikowane jako: stropy, płyty fundamentowe, okładziny lub sufity podwieszone. Elementy należące do otoczenia i niebędące częścią budynku powinny być klasyfikowane jako: Element bryłowy > Geometria otoczenia. Prawidłowa klasyfikacja umożliwia poprawny zapis poszczególnych elementów modelu do pliku IFC zgodnie z ich funkcją w budynku.

Właściwości elementów są przypisywane do poszczególnych klas. Ma to na celu zapewnienie odpowiedniego zróżnicowania parametrów w zależności od funkcji danego elementu. Tak jak nie wszystkie poziome elementy budynku tworzone przy pomocy narzędzia Strop są stropami tak konieczne jest przypisanie, do każdego z nich innych Właściwości np. sufit podwieszony nie musi mieć przypisanej Właściwości zawierającej wartość współczynnika U.
Nieprawidłowa klasyfikacja lub jej brak to główny powód błędów w udostępnianych plikach IFC. Należy na to zwłaszcza zwrócić uwagę zwłaszcza w przypadku łączenia modeli w różnych wersjach ARCHICADa (np. kopiuj/wklej).
Okno Menedżera Właściwości zawiera listę wszystkich właściwości, ich definicje i listę Klas elementów budynku, do których są przypisane.
Ponieważ potrzeba tworzenia właściwości będzie w dużej mierze zależała od wymagań inwestora zdefiniowanych w EIR i wynikających z nich ustaleń planu realizacji BIM (BEP) przed przystąpieniem do tworzenia systemu własnych Właściwości należy podjąć decyzje co ich nazewnictwa, grupowania, sposobu kodowania i wyliczania wartości oraz późniejszego wykorzystania projektu BIM.
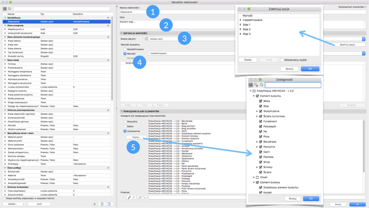
Wykonajmy prosty przykład Właściwości pozwalającej na przypisanie wybranych elementów do odpowiedniego Etapu realizacji projektu. W tym celu utworzymy grupę właściwości o nazwie Identyfikacja i Właściwość o nazwie Etapowanie. Właściwość przypisana będzie do wybranych elementów budynku.
Na rysunku poniżej przedstawione zostało okno Menedżera Właściwości z gotową definicją. Właściwości Etapowanie będzie kolejno zawierać:
- Nazwę – umożliwiającej jej identyfikację.
- Opis – wpisany tekst będzie wyświetlał się po najechaniu na Właściwość w ustawieniach.
- Definicję rodzaju danych – może to być Tekst, Liczba lub tak jak w tym przypadku Zestaw opcji. Pozwala to użytkownikowi wybrać z listy odpowiednie pozycje i chroni przed przypadkowymi błędami przy wpisywaniu.
- Wartość domyślna – wartość, którą otrzymają wszystkie elementy po przypisaniu do nich Właściwości.
- Wybrane klasy elementów – lista wybranych rodzajów elementów, do których ma być przypisana Właściwość.

Poniżej przedstawione zostały ustawienia ściany z widoczną nową Właściwością Etapowanie. Oraz sposób jej użycia w przypadku Etykiety Tekst/Autotekst.

Przystępując do realizacji projektu w BIM często stajemy przed koniecznością zdefiniowania w projekcie wielu dodatkowych parametrów i ich wartości. System Właściwości w programie ARCHICAD znakomicie usprawnia ten proces a zdefiniowane wartości mogą być potem wielokrotnie wykorzystywane i przetwarzane prze inne oprogramowanie BIM przy zastosowaniu standardu OPEN BIM i formatu IFC.